Navigation: GOLDTrak PC What's New > GOLDTrak Version 7.9.17 - 7.9.25 >
CMP: 16089
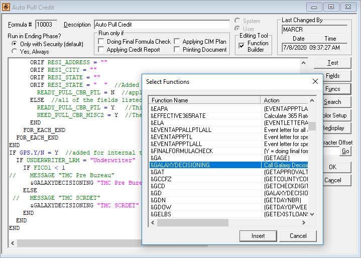
A new formula function is now available that will call the Galaxy Origination API (SubmitAndDecisionApplication), which is connected to the new Decision Engine. This new formula function is called &GALAXYDECISIONING.
Your GOLDPoint Systems account manager can connect you with the Decision Engine and setup this formula for any program you need. Contact your GOLDPoint Systems account manager if you are interested in implementing the Decision Engine or this new formula.

Formula Setup in GOLDTrak PC Setup